Les diagrammes d'architecture logicielle utilisent des méthodes graphiques pour afficher clairement la structure globale d'un système logiciel, les relations entre les éléments, les limitations et les limites . Ils sont devenus un outil essentiel pour les entreprises pour planifier, développer et gérer des systèmes logiciels complexes. Cet article vous donnera une compréhension approfondie des concepts, des idées de dessin, des didacticiels de production et des exemples de diagrammes d'architecture logicielle , pour vous aider à mieux comprendre et appliquer cet outil important.
Un diagramme d'architecture logicielle est une représentation visuelle qui montre l'implémentation physique des composants d'un système logiciel et leurs relations entre eux. Il affiche clairement la structure globale du système logiciel, les relations entre les éléments, les limitations et les limites de manière graphique. Qu'il s'agisse du lancement d'un nouveau projet ou de la maintenance d'un système existant, le diagramme d'architecture logicielle peut fournir un plan clair pour aider les membres de l'équipe à mieux comprendre et communiquer la conception et la mise en œuvre du système.

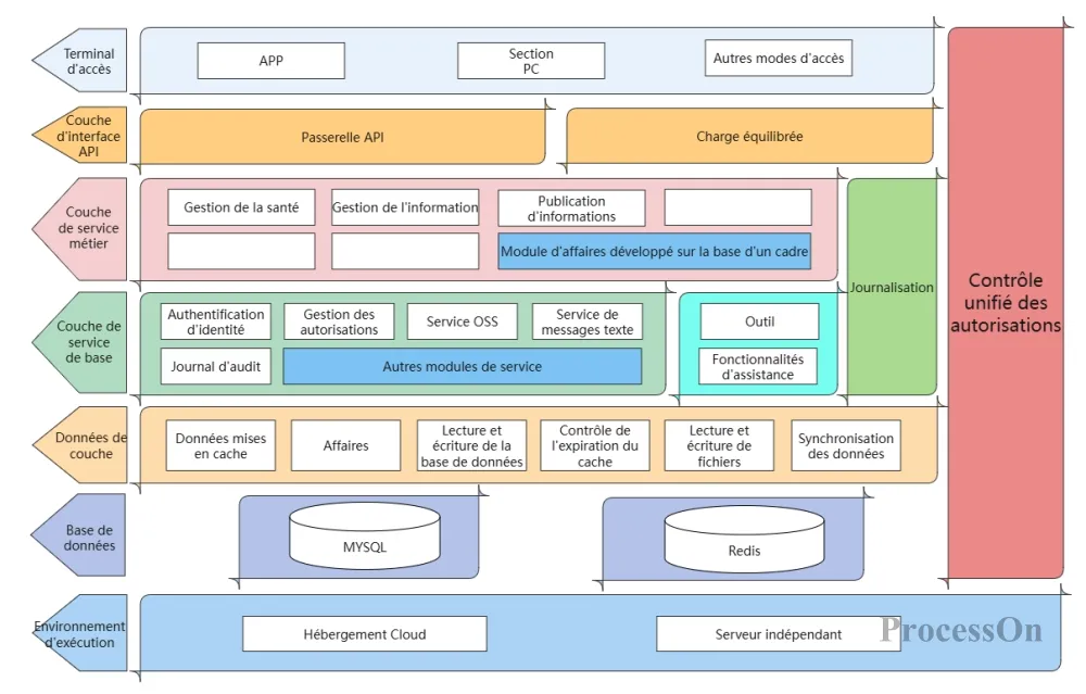
Architecture du système logiciel
au diagramme d'architecture système , le diagramme d'architecture logicielle se concentre davantage sur la conception au niveau logiciel, tandis que le diagramme d'architecture système couvre les composants matériels et logiciels de l'ensemble du système et la manière dont ils sont connectés. En bref, le diagramme d’architecture logicielle est une description plus détaillée de la partie logicielle du diagramme d’architecture système.
La structure de base d'un diagramme d'architecture logicielle comprend généralement les éléments principaux suivants :
Définition : Un composant est un élément de base de l'architecture logicielle, représentant une unité fonctionnelle ou un module indépendant dans un système.
Exemple : Dans un système de commerce électronique, les composants peuvent inclure une interface utilisateur, un module de traitement des commandes, une passerelle de paiement, un système de gestion des stocks, etc.
Fonction : Clarifier les différentes parties fonctionnelles du système pour faciliter la division du travail, le développement et la maintenance.
Définition : Les relations entre les composants décrivent comment ils interagissent et collaborent les uns avec les autres.
taper:
Dépendance : un composant nécessite un service ou une fonctionnalité fournie par un autre composant.
Relation d'appel : un composant appelle directement la méthode ou la fonction d'un autre composant.
Relation de flux de données : le chemin le long duquel les données circulent entre les composants.
Exemple : Dans un système de commerce électronique, un composant d’interface utilisateur peut dépendre d’un composant de traitement des commandes pour obtenir des informations sur les commandes.
Objectif : Comprendre comment les composants interagissent entre eux pour garantir l'exactitude et l'efficacité du système.
Définition : Une interface est un contrat de communication entre composants, définissant les services ou fonctions fournis par les composants et comment utiliser ces services.
Exemple : un composant de passerelle de paiement peut fournir une interface permettant à d’autres composants d’appeler des fonctions de paiement.
Fonction : Assurer un couplage lâche entre les composants et améliorer la maintenabilité et l'évolutivité du système.
Définition : Une hiérarchie est l'organisation des composants d'une architecture logicielle, généralement en couches basées sur la fonctionnalité ou la responsabilité.
Exemple : une application Web typique peut inclure une couche de présentation, une couche de logique métier, une couche d’accès aux données et une couche de stockage de données.
Fonction : Grâce à la superposition, les différentes responsabilités du système peuvent être clairement divisées pour faciliter la gestion et la maintenance.
Définition : La vue de déploiement décrit comment les composants logiciels sont déployés dans l’environnement physique (par exemple, les serveurs, les périphériques réseau).
Exemple : Dans un système distribué, il peut s'agir de serveurs Web, de serveurs d'applications, de serveurs de bases de données, etc.
Objectif : Aide à comprendre la disposition physique du système, facilitant l'optimisation des performances et le dépannage.
Définition : Le flux de données décrit le chemin d’accès des données dans le système, et le stockage des données décrit la manière dont les données sont conservées.
Exemple : Dans un système de commerce électronique, les informations sur les utilisateurs, les commandes, les produits, etc. doivent être stockées et gérées.
Fonction : Assurer l'exactitude et la cohérence des données et soutenir la logique métier du système.

Modèle de diagramme d'architecture logicielle
Avant de dessiner un diagramme d’architecture logicielle, il est essentiel d’avoir une idée architecturale claire. L’idée de trier l’architecture logicielle comprend généralement les étapes suivantes :
Comprendre les besoins de l'entreprise : Avoir une compréhension approfondie des domaines d'activité desservis par le logiciel, y compris les processus commerciaux, les règles commerciales, les objectifs commerciaux, etc.
Considération globale : du point de vue de l’ensemble du système, tenez compte de la relation entre chaque module, de la méthode d’interaction, de l’évolutivité, de la maintenabilité, des performances et d’autres aspects du système.
Anticipez les changements futurs : Soyez tourné vers l’avenir et prévoyez les changements commerciaux possibles et les tendances de développement technologique à l’avenir, en laissant de la place à l’expansion et aux mises à niveau du système.
Décomposition fonctionnelle : Décomposer le système logiciel en fonction de ses fonctions et le diviser en plusieurs modules indépendants. Chaque module est responsable d’une fonction spécifique et possède des responsabilités et des limites claires.
Cohésion élevée et faible couplage : Assurez-vous que les fonctions au sein du module sont étroitement liées et minimisez les dépendances entre les modules.
Concentrez-vous sur les performances et la sécurité : tenez compte d’aspects tels que le temps de réponse du système, le débit, l’utilisation des ressources, la sécurité des données et la sécurité du système.
Il existe de nombreux outils disponibles pour dessiner des diagrammes d’architecture logicielle, notamment des logiciels en ligne, des logiciels de bureau et des logiciels de dessin à la main. Les outils courants incluent Visio, Lucidchart, ProcessOn, etc. Les utilisateurs peuvent choisir le créateur de diagrammes d'architecture logicielle approprié en fonction de leurs besoins.
Pour les débutants, il est recommandé d'utiliser ProcessOn , qui est un outil de dessin en ligne professionnel et gratuit qui prend en charge le dessin en ligne de diagrammes d'architecture, d'organigrammes, de cartes mentales, etc. Il fournit une riche bibliothèque de modèles et de symboles pour aider à créer rapidement des diagrammes d'architecture logicielle professionnels.
1. Tout d’abord, accédez à la page de profil personnel de ProcessOn et cliquez sur Nouveau - Organigramme dans le coin supérieur gauche.
2. Si le diagramme d'architecture logicielle que vous dessinez comporte une hiérarchie système, vous pouvez faire glisser l'élément conteneur dans le diagramme de cas d'utilisation UML vers le canevas pour diviser les modules , tels que la couche système, la couche de données , etc., puis faire glisser chaque composant de module dans le conteneur. Lorsque vous déplacez le conteneur, les éléments qu'il contient se déplacent également avec lui.

3. Ensuite, disposez les positions des composants. Vous pouvez utiliser la fonction d'alignement de distribution pour ajuster rapidement les positions des composants. Pour l'alignement graphique horizontal, sélectionnez Alignement supérieur (Alt+T), Alignement vertical centré (Alt+M) ou Alignement inférieur (Alt+B). Pour l'alignement graphique vertical, sélectionnez Alignement à gauche (Alt+L), Alignement au centre (Alt+C) ou Alignement à droite (Alt+R).
Après avoir ajusté l'alignement, continuez à ajuster la méthode de distribution. Il existe deux méthodes de distribution. Pour la structure de distribution graphique horizontale, sélectionnez Distribution moyenne horizontale (Alt+H). Pour la structure de distribution graphique verticale, sélectionnez Distribution moyenne verticale (Alt+V).

4. avoir configuré le cadre du diagramme d'architecture logicielle , la barre d'outils supérieure peut définir la couleur, la bordure, la police et d'autres attributs des graphiques ou des lignes , unifier les couleurs de chaque module et mieux afficher la structure globale et la relation entre les modules .

5. Vous pouvez utiliser la fonction de partage et de collaboration fournie par ProcessOn pour partager le diagramme d'architecture logicielle avec les membres de l'équipe ou les parties prenantes pour visualisation ou modification. Il peut également être exporté vers des images ou des formats PDF pour être utilisé dans d'autres occasions.
La communauté de modèles ProcessOn contient de nombreux modèles et exemples gratuits riches en industrie de diagrammes d'architecture logicielle à titre de référence, et prend en charge la copie et l'utilisation pour améliorer l'efficacité du dessin. Voici quelques modèles et exemples .

Modèle de diagramme d'architecture logicielle

Schéma d'architecture du logiciel d'achat en ligne

Schéma d'architecture logicielle de la plateforme publique
Les diagrammes d’architecture logicielle sont des outils importants pour comprendre et communiquer la conception et la mise en œuvre des systèmes logiciels. En suivant les idées ci-dessus, en dessinant des tutoriels et en vous référant à des exemples pratiques, vous pouvez facilement créer des diagrammes d'architecture logicielle professionnels et faciles à comprendre.