Os diagramas de arquitetura de software usam métodos gráficos para exibir claramente a estrutura geral de um sistema de software, os relacionamentos entre elementos, limitações e limites . Eles se tornaram uma ferramenta essencial para empresas planejarem, desenvolverem e gerenciarem sistemas de software complexos. Este artigo lhe dará uma compreensão aprofundada dos conceitos, ideias de desenho, tutoriais de produção e exemplos de diagramas de arquitetura de software , para ajudá-lo a entender e aplicar melhor esta importante ferramenta.
Um diagrama de arquitetura de software é uma representação visual que mostra a implementação física dos componentes de um sistema de software e seus relacionamentos entre si. Ele exibe claramente a estrutura geral do sistema de software, os relacionamentos entre elementos, limitações e limites de forma gráfica. Seja o lançamento de um novo projeto ou a manutenção de um sistema existente, o diagrama de arquitetura de software pode fornecer um modelo claro para ajudar os membros da equipe a entender e comunicar melhor o design e a implementação do sistema.

Arquitetura do sistema de software
com o diagrama de arquitetura do sistema , o diagrama de arquitetura de software se concentra mais no design no nível do software, enquanto o diagrama de arquitetura do sistema abrange os componentes de hardware e software de todo o sistema e como eles estão conectados. Em resumo, o diagrama de arquitetura de software é uma descrição mais detalhada da parte de software do diagrama de arquitetura do sistema.
A estrutura básica de um diagrama de arquitetura de software geralmente inclui as seguintes partes principais:
Definição: Um componente é um bloco de construção básico na arquitetura de software, representando uma unidade funcional independente ou módulo em um sistema.
Exemplo: Em um sistema de comércio eletrônico, os componentes podem incluir interface de usuário, módulo de processamento de pedidos, gateway de pagamento, sistema de gerenciamento de estoque, etc.
Função: Esclarecer as várias partes funcionais do sistema para facilitar a divisão de trabalho, desenvolvimento e manutenção.
Definição: Os relacionamentos entre componentes descrevem como eles interagem e colaboram entre si.
tipo:
Dependência: Um componente requer um serviço ou funcionalidade fornecida por outro componente.
Relacionamento de chamada: Um componente chama diretamente o método ou função de outro componente.
Relacionamento de fluxo de dados: o caminho ao longo do qual os dados fluem entre os componentes.
Exemplo: Em um sistema de comércio eletrônico, um componente de interface do usuário pode depender de um componente de processamento de pedidos para obter informações do pedido.
Objetivo: Entender como os componentes interagem entre si para garantir a correção e a eficiência do sistema.
Definição: Uma interface é um contrato para comunicação entre componentes, definindo os serviços ou funções fornecidos pelos componentes e como usar esses serviços.
Exemplo: Um componente de gateway de pagamento pode fornecer uma interface que permite que outros componentes chamem funções de pagamento.
Função: Garantir o acoplamento flexível entre os componentes e melhorar a manutenibilidade e a escalabilidade do sistema.
Definição: Uma hierarquia é a organização de componentes em uma arquitetura de software, geralmente em camadas baseadas em funcionalidade ou responsabilidade.
Exemplo: um aplicativo web típico pode incluir uma camada de apresentação, uma camada de lógica de negócios, uma camada de acesso a dados e uma camada de armazenamento de dados.
Função: Por meio de camadas, as diferentes responsabilidades do sistema podem ser claramente divididas para facilitar o gerenciamento e a manutenção.
Definição: A visão de implantação descreve como os componentes de software são implantados no ambiente físico (por exemplo, servidores, dispositivos de rede).
Exemplo: Em um sistema distribuído, pode incluir servidores web, servidores de aplicativos, servidores de banco de dados, etc.
Objetivo: Ajuda a entender o layout físico do sistema, facilitando a otimização do desempenho e a solução de problemas.
Definição: O fluxo de dados descreve o caminho do fluxo de dados no sistema, e o armazenamento de dados descreve como os dados são persistidos.
Exemplo: Em um sistema de comércio eletrônico, informações do usuário, informações do pedido, informações do produto, etc. precisam ser armazenadas e gerenciadas.
Função: Garantir a correção e a consistência dos dados e dar suporte à lógica de negócios do sistema.

Modelo de Diagrama de Arquitetura de Software
Antes de desenhar um diagrama de arquitetura de software, é crucial ter uma ideia arquitetônica clara. A ideia de resolver a arquitetura de software geralmente inclui as seguintes etapas:
Entenda as necessidades do negócio: tenha um conhecimento profundo das áreas de negócios atendidas pelo software, incluindo processos de negócios, regras de negócios, metas de negócios, etc.
Consideração global: Da perspectiva de todo o sistema, considere o relacionamento entre cada módulo, o método de interação e a escalabilidade, a manutenibilidade, o desempenho e outros aspectos do sistema.
Antecipe mudanças futuras: seja prospectivo e preveja possíveis mudanças de negócios e tendências de desenvolvimento tecnológico no futuro, deixando espaço para expansão e atualizações do sistema.
Decomposição funcional: decompõe o sistema de software de acordo com suas funções e divide-o em vários módulos independentes. Cada módulo é responsável por uma função específica e tem responsabilidades e limites claros.
Alta coesão e baixo acoplamento: garanta que as funções dentro do módulo estejam intimamente relacionadas e minimize as dependências entre os módulos.
Foco no desempenho e na segurança: considere aspectos como tempo de resposta do sistema, taxa de transferência, utilização de recursos, segurança de dados e segurança do sistema.
Há muitas ferramentas disponíveis para desenhar diagramas de arquitetura de software, incluindo software on-line, software de desktop e desenho à mão. Ferramentas comuns incluem Visio, Lucidchart, ProcessOn, etc. Os usuários podem escolher o criador de diagramas de arquitetura de software apropriado de acordo com suas necessidades.
Para iniciantes, é recomendado usar o ProcessOn , que é uma ferramenta de desenho on-line profissional e gratuita que suporta desenho on-line de diagramas de arquitetura, fluxogramas, mapas mentais, etc. Ele fornece uma rica biblioteca de modelos e símbolos para ajudar a criar rapidamente diagramas profissionais de arquitetura de software.
1. Primeiro, acesse a página de perfil pessoal do ProcessOn e clique em Novo - Fluxograma no canto superior esquerdo.
2. Se o diagrama de arquitetura de software que você desenhou tiver uma hierarquia de sistema, você pode arrastar o elemento de contêiner no diagrama de caso de uso UML para a tela para dividir os módulos , como a camada do sistema, a camada de dados , etc., e então arrastar cada componente do módulo para o contêiner. Quando você move o contêiner, os elementos nele contidos também se movem com ele.

3. Em seguida, organize as posições dos componentes. Você pode usar a função de alinhamento de distribuição para ajustar rapidamente as posições dos componentes. Para alinhamento gráfico horizontal, selecione Alinhamento superior (Alt+T), Alinhamento central vertical (Alt+M) ou Alinhamento inferior (Alt+B). Para alinhamento gráfico vertical, selecione Alinhar à esquerda (Alt+L), Alinhar ao centro (Alt+C) ou Alinhar à direita (Alt+R).
Depois de ajustar o alinhamento, continue ajustando o método de distribuição. Existem dois métodos de distribuição. Para a estrutura de distribuição gráfica horizontal, selecione Distribuição Média Horizontal (Alt+H). Para a estrutura de distribuição gráfica vertical, selecione Distribuição Média Vertical (Alt+V).

4. configurar a estrutura do diagrama de arquitetura de software , a barra de ferramentas superior pode definir a cor, a borda, a fonte e outros atributos dos gráficos ou linhas , unificar as cores de cada módulo e exibir melhor a estrutura geral e o relacionamento entre os módulos .

5. Você pode usar a função de compartilhamento e colaboração fornecida pelo ProcessOn para compartilhar o diagrama de arquitetura de software com membros da equipe ou partes interessadas para visualização ou edição. Ele também pode ser exportado para imagens ou formatos PDF para uso em outras ocasiões.
A comunidade de modelos do ProcessOn contém muitos modelos gratuitos e exemplos de diagramas de arquitetura de software de alto nível para referência, além de oferecer suporte à cópia e ao uso para melhorar a eficiência do desenho. A seguir estão alguns modelos e exemplos .

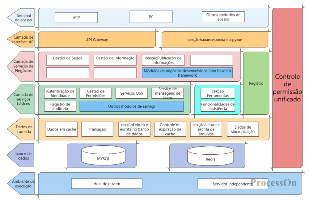
Modelo de Diagrama de Arquitetura de Software

Diagrama de arquitetura de software de compras online

Diagrama de arquitetura de software de plataforma pública
Os diagramas de arquitetura de software são ferramentas importantes para entender e comunicar o design e a implementação de sistemas de software. Seguindo as ideias acima, desenhando tutoriais e consultando exemplos práticos, você pode facilmente criar diagramas de arquitetura de software profissionais e fáceis de entender.